4363.0.55.001 - National Health Survey: Users' Guide, 2001  
ARCHIVED ISSUE Released at 11:30 AM (CANBERRA TIME) 27/05/2003   
   Page tools: Print Print Page Print all pages in this productPrint All  
Contents >> Chapter 3 - Health Status Indicators

CONTENTS

Introduction

Information about medical conditions

Asthma

Cancer

Heart and circulatory conditions

Diabetes

Recent injuries

Long-term conditions: type of condition

Long-term conditions: reported cause

Mental well-being

Self-assessed health status


INTRODUCTION

Note: Except where indicated, or in reference to the Indigenous data item list, respondents from the 2001 NHS(I) provided the same information as the 2001 NHS(G) although sparse NHS(I) had less content. Data in this chapter only refer to the 2001 NHS(G) sample and do not include the 2001 NHS(I) sample.

The 2001 NHS(G) collected information to describe various aspects of the health status of the Australian population, with a particular focus on the National Health Priority Areas (NHPA) of asthma, cancer, heart and circulatory conditions, diabetes, injuries and mental well-being. The 2001 NHS(I) component collected information on the same topics, except it did not collect information on mental health. In addition the content of the sparse NHS(I) was only about fifty per cent of the 2001 NHS(G) and non-sparse NHS(I), as this was the content amount for which information could be reliably collected.

To enable the prevalence of all long-term conditions to be established, supplementary information was also collected on other long-term non-NHPA conditions. A long-term condition was defined as one reported by respondents as being a condition which they currently had and which had lasted or was expected to last for six months or more. In the sparse NHS(I), it was not asked whether the condition was expected to last for six months or more. If a respondent reported currently having the condition it was assumed to be long-term.

Additional indicators of health status which were collected in the survey included information about how respondents rated their overall health now, and changes in their overall health compared to one year previous.

Information about recent illness conditions (conditions experienced in the two weeks prior to interview), which had been obtained in the previous two NHSs was not collected in the 2001 survey, although indications for persons with long-term asthma and diabetes mellitus are available; see relevant sections below.

The focus on NHPA conditions in the 2001 survey resulted in important changes compared with the 1995 NHS in both the data collected and in the methodologies used to collect those data:

  • a completely new approach from that used in previous NHSs was adopted for recent injuries
  • coverage of mental well-being focussed on indicators such as psychological distress (although data on self-reported mental problems was obtained)
  • for the other NHPA conditions, the modified methodology involved respondents being asked:
  1. whether they had ever been told by a doctor or nurse that they had the nominated condition,
  2. whether they still (currently) had that condition, and
  3. whether the condition had lasted or was expected to last for 6 months or more (except in sparse NHS(I)). In some cases the condition was assumed to be a long-term condition and respondents were not asked.

Further details such as recent medication use or other recent action taken for the condition were only collected for those NHPA conditions determined to be both current and long-term conditions.

In some cases persons with these conditions may not have reported the conditions in response to these particular questions but may have instead have reported the condition in response to subsequent, more general, questions covering all conditions. Where this occurred the condition was recorded and is counted in survey results as a current and long-term condition, but the supplementary information about actions taken or medication used is not available. These cases are identified in survey output as condition status 4: Not known if ever told, but condition current and long-term. Data from the 2001 NHS(G) show there were 40 cases for heart and circulatory conditions, and less than 10 for cancer and diabetes. Similarly the NHS(I) data had very few of these cases.

Conversely, in some cases respondents reported non-NHPA conditions in response to the questions about NHPA conditions, which were not those conditions. While all conditions reported are recorded and are available for output, counts may differ according to the particular item or population used and some care should be taken in using the data to ensure the items and populations used are appropriate to the purposes intended. Implications for particular NHPA data are discussed under the separate condition sections below.

For each of the NHPA conditions listed above, a condition 'status' item has been derived. These items bring together the concepts of :
  • whether ever told (by a doctor or nurse) that they have the condition,
  • whether the condition was current at the time of the interview, and
  • whether the condition had lasted or was expected to last for 6 months or more, (except in sparse NHS(I)).

regardless of how and where in the questionnaire the condition was reported, into the following categories:
  1. Ever told has condition, still current and long-term
  2. Ever told has condition, still current but not long-term
  3. Ever told has condition, not current
  4. Not known if ever told, but condition current and long-term
  5. Never told, not current or long-term.

Counts of persons with a specific long-term NHPA condition will agree with the sum of current and long-term status categories (i.e. categories 1 and 4) above.

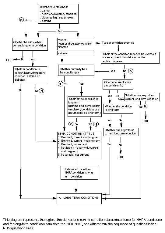
The methodology used for all conditions (NHPA and others) is illustrated below:


DIAGRAM 3.1
                Diagram


The approach of screening respondents through 'ever told' questions for NHPAs was introduced because those previously diagnosed with the conditions, but who no longer consider they had the particular condition, may be at special risk, and were therefore a key group of interest to users of the data.

One outcome of this methodology is that most of those with NHPA conditions which are included in general long-term conditions data from the survey have been medically diagnosed with the condition. This differs from the approach used for data collected in the survey about all other long-term conditions, which required only that a condition is current and long-term before it is recorded, irrespective of whether it had been medically diagnosed. For general output from the survey all conditions are combined to provide an overall picture of current long-term conditions in the population. However, the conceptual differences in the coverage of particular conditions should be considered when interpreting those data.

The different conceptual bases of the conditions data available from the survey are summarised below. The scope of published results about long-term conditions is those conditions identified (by the respondent or assumed under the survey methodology) as current and long-term.

TABLE 3.1: Long term conditions

ConditionWhether ever told has the conditionWhether currently has the conditionWhether condition is long-term condition

AsthmaYes/NoYes/NoAssumed to be long-term if the condition is current
Heart and circulatory conditionsYes/NoYes/NoRheumatic heart disease, heart attack and stroke assumed to be long-term if reported as current
DiabetesYes/NoDiabetes insipidus assumed to be current and long-termYes/No for all other circulatory conditions reported as current
Yes/No for types of diabetes mellitusGestational: assumed not to be long-term if current
Yes/No for other types of diabetes reported as current
Arthritis, Gout, RheumatismNot askedYes/NoYes/No
All other conditionsNot askedAssumed to be current if reportedAssumed to be long-term if reported
May include priority area conditions not otherwise reported



Despite the different methodologies used for obtaining information about medical conditions, all conditions data from the survey are ultimately 'as reported' by respondents. While the survey questionnaire was designed to prompt respondents and give them opportunity to report all NHPA conditions and all other long-term conditions they had, whether or not they chose to report a condition to the ABS interviewer, and how they chose to identify or describe that condition, were at the respondent's discretion.

As far as was possible (and with the exception of the health priority area 'condition status' items described above) the conditions recorded and classified in the survey were those currently experienced by the respondents at the time of the interview, although not necessarily manifest in terms of current symptoms; for example, a person may suffer from hayfever or sinusitis but experience infrequent attacks.

The 2001 NHS(G) and the non-sparse NHS(I) questionnaire design enabled a theoretical maximum of 90 conditions per person to be reported; there was no limit on the data file to the number of conditions an individual respondent could have but no respondents reported more than 30 conditions.

INFORMATION ABOUT MEDICAL CONDITIONS

Classification of conditions

Provision was made on the survey questionnaire for interviewers to record condition information in two ways;
  • record responses against predefined and specified condition type/name response categories, and
  • write in responses as reported by respondents for later office coding

Information from both sources was combined and classified to a single list of approximately 1000 specific condition and condition group categories; referred to as the "1000 input code list" in this publication. This list covered the more common types of long-term conditions experienced in the Australian community. The list was developed by the Family Medicine Research Centre at the University of Sydney, in consultation with the ABS. A computer assisted coding system was developed by the ABS based on this list, and all 'write in' condition information was office coded using this system. The ABS employed a team of specially trained coders for this work. Predefined response categories in the questionnaire were allocated unique codes within the 1000 input code list.

Data are not generally available from the survey classified to the full 1000 code level. As the data are from a sample survey there are simply not enough observations to support reliable estimates at that level of detail. While some data at this level may be made available on request for more commonly occurring conditions to meet special needs, for general output purposes long-term conditions are classified in three ways:
  • a new classification developed for this survey, based on the 10th Revision of the International Classification of Diseases (ICD10),
  • a new classification developed for this survey, based on the International Classification of Primary Care (ICPC 2+).
  • a classification similar to the ICD9-based classification of conditions used in the 1995 NHS. This is intended to provide users with the ability to compare 2001 and 1995 results, subject to comparability constraints.

While the ICD10 and ICPC-based output classifications were developed by ABS, they were based on mappings between the 1000 input code list and ICD10 and ICPC provided by the Family Medicine Research Centre.

These output classifications take account of :
  • the types of conditions more commonly reported in a population-based survey and for which reliable estimates could be produced,
  • the types of conditions or groups of conditions known to be of particular interest to data users, and
  • the variability of the descriptions of conditions provided by respondents.

Efforts were made to ensure that the description of each condition which was recorded at interview was as precise and informative as possible to enable detailed, accurate and consistent coding of conditions. However, provision was made in the coding system and classifications for the general and imprecise terms often used by respondents.

Copies of the three standard classifications of medical conditions available from this survey are contained in Appendixes 3, 4 and 5. The process of mapping the 1000 input codes to the ICD and ICPC-based output classifications was a complex one, and in some cases the classification of the input codes was based on 'best fit' rather than 'exact match'. Further information about this process, including the placement of specific medical conditions in the classification, can be obtained by contacting the ABS.


Interpretation of conditions data

In addition to the self-reported nature of the all the conditions data recorded, and the conceptual differences (outlined above) between the data recorded for the NHPA conditions and other long-term conditions, there are a number of other points to be considered in interpreting the information about medical conditions available from this survey;
  • The likelihood of respondents reporting a condition may differ according to the type and form of the questions asked. Those conditions specifically mentioned in questions or in prompt cards or other aids are expected to be better reported than conditions which are not. As it is not possible (or appropriate) to mention every condition in the survey interview, the relativity between conditions shown in survey results may in part reflect different methodologies used to collect the information. In the 2001 survey respondents were specifically asked about the following conditions:
  1. the NHPA conditions (as outlined above),
  2. eye and sight problems,
  3. ear and hearing problems, and
  4. arthritis, rheumatism and gout.

Other conditions specifically shown in prompt cards (in the order in which they were shown) were:

HayfeverSinusitis /sinus allergy
Other allergyAnaemia
BronchitisCystic fibrosis
EmphysemaEpilepsy
Fluid problems/retention/oedemaHernias
Kidney stonesMigraine
OsteoporosisPsoriasis
Stomach/gastrointestinal ulcersThyroid trouble/ goitre
Tuberculosis
Amputation or loss of limb
Back - slipped disc/ other disc problems
Back pain or back problems
Behavioural or emotional problems
Deformity or disfigurement from birth
Other deformity or disfigurement
Dependence on drugs or alcohol
Difficulties in learning or understanding
Feeling anxious or nervous
Feeling depressed
Gallstones
Incontinence
Paraplegia or other paralysis
Speech impediment
  • the survey estimates show the prevalence of the condition (as a long-term condition) at any point of time during the survey period; the data do not refer to incidence of conditions occurring in the survey period.
  • as noted above only those NHPA conditions which were current at the time of interview and which were long-term (i.e. of 6 months or more duration in the respondent's view) are included in estimates of the prevalence of persons with that long-term condition. However, for some conditions and purposes, estimates relating to persons ever told they have the condition may be considered a preferable measure of the prevalence of the condition. For example while most types of diabetes mellitus can be successfully managed they cannot currently be cured so that a 'truer' measure of prevalence might be those ever told, rather than the subset of those ever told and who consider they currently have the condition and who consider it to be long-term.
  • results of the survey can show the numbers of people with particular conditions, combinations of conditions, etc. However some caution should be used in using counts of the number of conditions from the survey. This is because the number of conditions is in part a product of the classification system used to compile the data. The effects of this would not be consistent across conditions - at those levels of the classifications which are fairly broad, the effects may be to undercount conditions (because several different conditions may be classified to a single category and hence appear in output as a single condition), while at more detailed classification levels the effects would be reduced.

ASTHMA

Information was collected on two separate aspects of asthma:
  • the presence of respiratory problems or symptoms which may indicate asthma or the risk of developing asthma (excluded in sparse NHS(I)), and
  • those ever diagnosed with and/or those who currently have asthma.
These are outlined separately below.


Respiratory symptoms


Definition

This topic refers to the presence of particular respiratory problems/symptoms, at times other than when the respondent had a cough, cold or other infection.


Methodology

Adult respondents aged less than 45 years were asked whether they had ever had a whistly or wheezy chest, and whether woken at night coughing due to shortness of breath, and how long ago this had last occurred. Respondents were further asked if they had a wheezy chest or coughing during physical exertion in the last 12 months, and how often this occurred. See Q350 to Q358 in 2001 NHS(G) Adult form.


Population

All persons aged 18 to 44 years. This was the age group for which these particular problems/symptoms were regarded as most relevant; different questions, more appropriate to younger and older age groups, were not included in this survey. This information was not collected in sparse NHS(I).


Data items
  • Whether ever and time since chest last sounded whistly/wheezy
  • Whether ever and time since last woken at night coughing from shortness of breath
  • Whether ever and frequency of wheezy chest during exertion
  • Whether ever and frequency of coughing during exertion.

Items have been kept separate and not joined together into a composite item because to do so would imply some known or predetermined relative importance of symptoms and their frequency as asthma risk factors. While this may be appropriate in terms of individuals, taking account of individual health, co-morbidity, environment, etc this was not considered appropriate at the population level.

Output categories for the 2001 NHS(G) and 2001 NHS(I) are available from the ABS web site, through links provided in the Health and Indigenous theme pages to the respective output data item lists.


Interpretation

Points to consider when interpreting results for this topic include:
  • although respondents were asked specifically to exclude occasions on which the problems/symptoms occurred but they had a cough, cold or other infection, these may have been included in some cases
  • the long reference periods for these questions may have impacted the reliability of recall, and hence the accuracy of the data reported
  • items from this topic should be used in conjunction with items from the asthma topic, outlined below, rather than used separately to imply some level of risk in the community. As might be expected the majority of people reporting asthma symptoms reported they had been diagnosed at some time with asthma.
TABLE 3.2: Asthma symptoms

Symptom
% of respondents with symptom who reported they had been diagnosed with asthma

Ever had whistly or wheezy chest
55
Ever woken at night coughing from shortness of breath
68
Ever had bout of coughing during physical exertion
50
Ever had wheezy chest due to physical exertion
60



Comparability with 1995

Similar information was collected in the 1995 NHS to that obtained in the 2001 survey, although information was collected for selected ages only in 2001. In addition there are a number of differences in the questions used which should be considered in comparing data between the surveys.

TABLE 3.3: Asthma wording - 1995 and 2001

19952001

Question wordingQuestion wording
Whistly/wheezy chest 'while breathing out' Whistly or wheezy chest
Woken at night 'from own coughing'Woken at night coughing due to shortness of breath
Response categoriesResponse categories
'Ever had' questions : <1yr, 1< 3 yrs, 3< 5 yrs, 5yrs or more'Ever had' questions: <1yr, 1< 3 yrs, 3yrs or more, not stated
'Frequency' questions: always, usually, sometimes, seldom'Frequency' questions: always, usually, sometimes, seldom, not known
PopulationsPopulations
'Ever had' questions; all agesAll questions : 18 to 44 yrs
'Physical exertion' questions : 1 yr or more

    The comparability issues outlined above for NHS(G) also apply to non-remote NHS(I). For other general comparability issues between 1995 NHS and the 2001 NHS(I) refer to Chapter 7.


    Asthma


    Definition

    This topic refers primarily to those ever told by a doctor or a nurse that they have asthma, and who still regard their asthma as a current condition. This topic is independent of the questions on respiratory symptoms; for example, respondents may have reported respiratory problems/symptoms but not report asthma, or may report asthma without reporting any of the respiratory symptoms above.

    Persons who reported they had been told they had asthma, but not told by a doctor or nurse, were recorded as not having been told. As a result they were sequenced around the detailed asthma questions, but did have the opportunity to report current asthma (if appropriate) through later sections of the questionnaire covering 'other' long-term conditions.

    Information recorded about whether or not asthma was still current was 'as reported' by the respondent. Many people may consider they still get asthma even though it may have been some time since they last had an asthma attack or since they last used medication to prevent an attack. However if an adult indicated they were unsure how to answer because they have not had an attack since childhood, interviewers were instructed to record that asthma was not still current. All persons recorded as still having asthma were considered to have asthma as a long-term condition.


    Methodology

    All respondents were asked whether they had ever been told by a doctor or nurse that they have asthma, and whether they still got asthma. For 2001 NHS(G) and non-sparse NHS(I), those who answered yes to both these questions were asked questions about asthma action plans, use of medications for asthma in the last 2 weeks, and other actions taken for asthma in that period. See Q359 to Q376 in 2001 NHS(G) Adult form. Respondents in sparse NHS(I) were not asked questions relating to written action plans.

    As noted above, persons sequenced around these questions may have reported current long-term asthma in response to later general questions about medical conditions. These are included and contribute to estimates of the prevalence of asthma, but the information about action plans, medication use and other actions taken, was not collected in these cases.

    Written asthma action plans included management plans developed in consultation with a doctor, cards associated with peak flow meters and medication cards distributed through chemists. Respondents who reported having a written plan were shown a prompt card of the asthma action plan recommended by the National Asthma Campaign (which is available through doctors) and asked if their plan was similar to this; it is this plan which is referred to as the 'standard plan' in the output data items.

    Respondents were encouraged to gather up and refer to their medication packets, bottles, etc when answering questions about medications used for asthma. The brand or generic name of the medications reported by respondents as used for asthma in the last 2 weeks was recorded by interviewers; these were office coded during processing - see Chapter 2: Survey Design and Operation. Provision was made to record the names of up to three medications. If more that three medications were reported, only three which the respondent considered were their main asthma medications were recorded. In sparse NHS(I), respondents were asked only if they had used a puffer or taken tablets for their asthma in the last 2 weeks. Information regarding specific medication was not collected.


    Population

    Information was obtained for all persons.


    Data items
    • Asthma status
    • Whether has written asthma action plan
    • Source of written asthma action plan
    • Whether standard action plan
    • Number of pharmaceutical medications used for asthma (pharmaceutical excludes vitamins/minerals, natural/herbal medications; these types of medication are included under other actions taken, below).
    • Types of pharmaceutical medications used for asthma
    • Reason for using pharmaceutical medication (separately for each medication type, and overall)
    • Whether nebuliser used to administer any asthma medication
    • Type(s) of action taken for asthma in the previous 2 weeks.

    Output categories for the 2001 NHS(G) and 2001 NHS(I) are available from the ABS web site, through links provided in the Health and Indigenous theme pages to the respective output data items lists. The Indigenous output data items list indicates whether each item is available for non-remote only or both non-remote and remote.


    Interpretation

    Points to be considered in interpreting data for this topic include:
    • The definition of asthma for identification and enumeration purposes is difficult as there is a range of different methodologies and criteria which can be applied. In this survey, the bulk of asthma cases identified are those which the respondent reported as being medically diagnosed. Some further cases which were identified through general questions about long-term conditions (rather than the specific asthma questions) have not necessarily been medically diagnosed, and may instead be a different respiratory condition. In both situations however cases are essentially self-reported, and hence may not agree with data from other sources using different approaches to the definition of asthma and the collection of data.
    • As asthma for many people is episodic, the notion of whether the condition is still current may be a difficult one (e.g. at what time since the last attack might a person say they no longer get asthma) and one which is likely to be differently judged by different people. Although some guidance was provided to interviewers in cases where a number of years had passed, the questions were deliberately tailored to ensure the respondent's perception of their current status was recorded. However, this should be considered in interpreting asthma prevalence as described by the survey.
    • Medications recorded were those reported by respondents as used for asthma. In some cases respondents may have failed to report a medication, because they forgot they used the medication in the previous two weeks or because they were not aware the medication was for asthma, or they did not wish to report they used it. As a result the use of medications for asthma may be under-counted. Also, to the extent that asthma medication may be used for other conditions for which medications data were not recorded in the survey (e.g. hayfever, sinusitis) the data do not represent total use of asthma medication.
    • Respondents may have mistakenly reported other medications they were using, as medications for asthma. All medications reported were coded and data can be refined for use on the basis of medication type.


    Comparability with 1995

    Although both the 2001 and 1995 surveys provide estimates of the prevalence of long-term asthma, and information about medication use and other actions taken for asthma in the previous two weeks, results from the two surveys are not considered directly comparable. This is due to the differences in the methodology for identifying asthma, the conceptual differences noted above in the cases of asthma identified, and the different methodologies for identifying medication use and other actions taken. These are summarised in the table below.

    TABLE 3.4: Asthma comparability - 1995 and 2001

    19952001

    Self-reported: current and long-termMedically diagnosed; current, and assumed to be long-term
    +
    Self-reported: current and long-term
    Condition listed on prompt cardSpecific question
    +
    Response to open ended general question
    All medications used; asthma as reason for useMedications used for asthma
    All actions taken; asthma as reason for taking the actionActions taken for asthma.



    The comparability issues outlined above for NHS(G) also apply to non-remote NHS(I). Data are not available for remote areas in the 1995 NHS so time series comparisons are only possible for non-remote areas. For other general comparability issues between 1995 NHS and the 2001 NHS(I) refer to Chapter 7.

    CANCER

    Definition

    This topic refers primarily to those ever told by a doctor or nurse they have cancer, and who consider they currently have cancer (including cancer in remission).

    For the purposes of this survey all cancer reported as current was regarded as being a long-term condition. Given the potential sensitivity of the topic, this was considered the most appropriate approach, although it was recognised that some cases of cancer may not meet the 6 months threshold (e.g. a person diagnosed for skin cancer who has surgery to remove it, all within a six month period).


    Methodology

    Respondents were asked if they had ever been told by a doctor or nurse that they had cancer, and the type of cancer, including type of skin cancer, they had. Respondents in sparse NHS(I) were first asked about whether they had ever had a test for cancer, then whether they had ever been told by a doctor or nurse that they had cancer, followed by the type of cancer. They were not asked for details about type of skin cancer.

    Predefined 'type of cancer' categories were included on the questionnaire, with provision for interviewers to record one additional write-in type of cancer if required. The type of cancer categories used were:
    Skin
    Colon/rectum/bowel
    Breast
    Prostate
    Lung (incl. trachea, pleura, bronchus)
    Female reproductive organs (incl. cervix, uterus, ovary)
    Bladder/Kidney
    Stomach
    Leukaemia
    Lymphoma (incl. Non-Hodgkins lymphoma)
    Unknown (primary site)

    The use of these types in the questionnaire effectively established this list as the most detailed level of information on type of cancer available from the survey.

    If breast cancer was reported, age when first diagnosed with breast cancer was asked. Respondents were then asked if they currently had cancer, the type of cancer (including type of skin cancer), and whether they had taken vitamins/minerals, natural/herbal medicines or other medications (pharmaceuticals) for their cancer in the last two weeks. For the purposes of this survey, persons in remission were regarded as still having cancer, irrespective of the period of remission, and this was specifically mentioned in the question regarding currency (ie. "including cancer which is in remission, do you currently have cancer?"). The sparse NHS(I) made no specific reference to cancer in remission in the wording of the question, however in the interviewer instructions interviewers are told to include cancer in remission.

    Respondents were encouraged to gather up and refer to their medication packets, bottles, etc when answering questions about medications used for cancer. The brand or generic name of the medications reported by respondents as used for cancer in the last 2 weeks was recorded by interviewers; these were office coded during processing - see Chapter 2: Survey Design and Operation. Provision was made to record the names of up to three medications. If more than three medications were reported, only the three which the respondent considered were their main cancer medications were recorded. See Q400 to Q418 in 2001 NHS(G) Adult form. The sparse NHS(I) collected information only on whether the respondents had taken any medicine or tablets for their condition. Specific information regarding type of medication was not collected.

    It should be noted that medication use was not linked in the questionnaire to a particular type of cancer. Therefore, if a person reported they currently had several types of cancer and used medication for cancer, that usage cannot be linked with a particular cancer type (although users may be able to draw inferences in some cases from the medication type used).

    Only those medications specifically used for cancer were included. Other medications, used for example to treat symptoms or side effects of treatment, were excluded.

    As noted in the introduction, persons sequenced around these questions may have reported current long-term cancer in response to later general questions about medical conditions. These are included and contribute to estimates of the prevalence of cancer, but the information about medication use was not collected in these cases.


    Population

    Information was obtained for all persons.


    Data items
    • Cancer status (separately for each type of cancer ever told)
    • Type(s) of cancer ever told
    • Age first diagnosed with breast cancer
    • Whether currently have cancer
    • Type(s) of cancer currently have
    • Type(s) of medication used for cancer (incl. vitamins/mineral supplements, natural/herbal medicines)
    • Number of pharmaceutical medications used for cancer.

    Output categories for the 2001 NHS(G) and 2001 NHS(I) are available from the ABS web site, through links provided in the Health and Indigenous theme pages to the respective output data items lists. The Indigenous output data items list indicates whether each item is available for non-remote only or both non-remote and remote.


    Interpretation

    Points to be considered in interpreting data for this topic include:
    • Those cases of cancer reported through the general questions about long-term conditions (rather than the specific cancer questions) have not necessarily been medically diagnosed, and may instead be other conditions; self-diagnosed skin cancer in particular may be subject to misreporting.
    • As noted above, current cancers were assumed to be of 6 months or more duration. This is not necessarily the case.
    • Because this is a household based survey, those people with cancer but are residents in hospitals, nursing or convalescent homes or similar accommodation are outside the scope of this survey.
    • Medications recorded were those reported by respondents as used for cancer. In some cases, respondents may have not reported a medication, because they forgot they used the medication in the previous two weeks, because they were not aware the medication was for cancer, or they did not wish to report they used it. In other cases medications taken for conditions or symptoms associated with cancer but not for the cancer itself (e.g. medications taken to reduce nausea due to radiation treatment) may have been reported, when conceptually they were excluded. It is recognised that for some respondents distinguishing the precise purpose of the medications may be very difficult. Also, to the extent that cancer medication may be used for other conditions for which medications data were not recorded in the survey the data do not represent total use of cancer medication.
    • As noted in methodology, the question regarding currency for non-sparse differed to sparse NHS(I). It is possible that through this different wording of questions some respondents in sparsely settled areas may not have reported cancer in remission and therefore an undercount may be present.


    Comparability with 1995

    Both the 2001 and 1995 surveys provide estimates of the prevalence of cancer, and information about medication use for cancer in the previous two weeks. However, results from the two surveys are not considered directly comparable. This is due to the differences in the methodology for identifying cancer, the conceptual differences noted above in the cases of cancer identified, and the different methodologies for identifying medication use.

    The comparability issues outlined above for NHS(G) also apply to non-remote NHS(I). Data are not available for remote areas in the 1995 NHS so time series comparisons are only possible for non-remote areas. For other general comparability issues between 1995 NHS and the 2001 NHS(I) refer to Chapter 7.

    HEART AND CIRCULATORY CONDITIONS

    Definition

    This topic refers primarily to those persons ever told by a doctor or nurse that they have one or more heart or circulatory conditions, and who consider they currently have one or more such conditions.

    The scope of this topic differs according to the particular data aspect being considered:
    • For data collection purposes, and for outputting data for heart and circulatory conditions as a group of NHPA conditions, heart and circulatory conditions were defined to include a range of heart, vascular and related conditions.
    • For output as long-term conditions classified to the standard ICD or ICPC - based classifications, some conditions such as high cholesterol were appropriately classified to other (i.e. non-circulatory) disease or condition groups.

    Some care should be taken in using the data to ensure the scope of the topic is appropriate to the data use intended.

    For the purposes of this survey rheumatic heart disease, heart attack and stroke were assumed to be long-term conditions i.e. of 6 months or more duration, if the respondent reported them as current conditions. Although unlikely in some cases, all other heart and circulatory conditions could be reported by the respondent as current conditions, but in the respondent's perception, not be of 6 months or more duration and hence not be defined as a long-term condition in this survey.


    Methodology

    Respondents were asked if they had ever been told by a doctor or nurse that they had a heart or circulatory condition. A prompt card showing examples of conditions was provided to respondents (a prompt card was not used in sparse NHS(I)). The following predefined condition categories were included on the questionnaire, with provision for interviewers to record three additional write-in conditions if required:

    Rheumatic heart disease
    Heart attack
    Stroke (including after effects)
    Angina
    High blood pressure/hypertension
    Hardening of the arteries/atherosclerosis/arteriosclerosis
    Fluid problems/fluid retention/oedema
    High cholesterol
    Rapid or irregular heartbeat/tachycardia/palpitations
    Heart murmur/heart valve disorder
    Haemorrhoids
    Varicose veins

    In sparse NHS(I) the following categories were used instead:
    High blood pressure/hypertension
    High cholesterol or fat in blood
    Rheumatic heart disease
    Heart attack
    Stroke (including after effects)
    Fast or irregular heartbeats

    The use of these categories in the questionnaire effectively established this as the most detailed level of information on those conditions available from the survey.

    Respondents were then asked if they currently had any heart or circulatory conditions, including conditions currently controlled by medications, and whether any/which of these conditions had lasted or were expected to last for 6 months or more. In the sparse NHS(I), respondents were not asked whether they expected their condition to last for 6 months or more. If the respondent's condition was current it was considered to be long-term. The list of predefined conditions was again used for these questions in NHS(G) and NHS(I), with provision for interviewers to record up to three additional conditions if required. If in response to either of these questions a respondent mentioned a heart or circulatory condition they hadn't previously mentioned, the earlier questions in this section were re-asked as appropriate.

    Information was then obtained about medication use for up to three current and long-term heart and circulatory conditions reported. Respondents were asked whether they had taken vitamins/minerals, natural/herbal medicines or other medications (pharmaceuticals) for the condition in the last two weeks. Respondents were encouraged to refer to their medication packets, bottles, etc when answering questions about medications used for heart and circulatory conditions. The brand or generic name of the medications reported by respondents were recorded by interviewers; these were office coded during processing - see Chapter 2: Survey Design and Operation. Provision was made to record the names of up to three medications for each (up to a maximum of 3) heart and circulatory condition reported. If more that three medications were reported, only three which the respondent considered were the main medication they used for that condition were recorded. This was simplified for sparse NHS(I) as respondents were only asked whether they had used or taken any tablets for up to three heart and circulatory conditions in the last 2 weeks. Specific information regarding type of medication was not collected in sparse NHS(I).

    Testing had shown that in some cases people who had several heart and circulatory conditions were unable to link a particular medication they had used with a particular condition. Provision was made to record up to three additional medication names in these cases. Sparse NHS(I) did not collect specific information on additional medication, other than asking whether other medication had been taken.

    Only those medications specifically used for (the particular) heart and circulatory condition are conceptually included. Other medications, used for example to treat symptoms or side effects of treatment were excluded where the purpose for use was identified.

    Persons sequenced around these questions because they reported they had never been told by a doctor or nurse that they had a heart or circulatory condition may have reported a current and long-term heart and circulatory condition in response to later general questions about medical conditions. These cases are included and contribute to estimates of the prevalence of heart and circulatory conditions, but the information about medication use was not collected in these cases.


    Population

    Information was obtained for all persons.


    Data items
    • Condition status (separately for each heart and circulatory condition reported)
    • Type(s) of heart/circulatory condition(s) ever told
    • Whether currently have heart/circulatory condition
    • Type(s) of heart/circulatory condition currently have
    • Type(s) of long-term heart/circulatory condition currently have
    • Whether use vitamins/minerals, natural/herbal or other (pharmaceutical) medications for heart/circulatory condition (separately for each of up to three conditions)
    • Number of pharmaceutical medications used for heart/circulatory conditions (separately for each of up to three conditions).
    • Type(s) of pharmaceutical medications used for heart/circulatory condition (separately for each of up to three conditions, and overall where respondent was unable to link a medication with a specific condition).
    Output categories for the 2001 NHS(G) and 2001 NHS(I) are available from the ABS web site, through links provided in the Health and Indigenous theme pages to the respective output data items lists. The Indigenous output data items list indicates whether each item is available for non-remote only or both non-remote and remote.


    Interpretation

    Points to be considered in interpreting data for this topic include:
    • Those cases of heart and circulatory conditions reported through the general questions about long-term conditions (rather that the specific heart/circulatory conditions) have not necessarily been medically diagnosed. Medications data were not collected in these cases.
    • Because this is a household based survey, those people with heart/circulatory conditions but are residents in hospitals, nursing or convalescent homes, or similar accommodation are outside the scope of this survey; as a result, the survey will under-represent those with more severe conditions.
    • In this survey persons who reported being told they had a heart attack or stroke are counted as having a current and long-term condition. Even though these conditions are usually short term events, they often result in some form of residual damage or effects, and have been treated in this survey as current conditions on that basis.
    • The conditions recorded are as reported by respondents. In some cases it could be expected that some conditions reported may be symptoms of other conditions; heart or circulatory conditions or other conditions. For example oedema may be a symptom of a heart valve disorder. Respondents were not asked to associate conditions in this way, such that both symptoms and underlying conditions may have been reported in some cases, or symptom or condition only in other cases. As a result, in looking at the prevalence of certain conditions, data users should consider how related or associated conditions should be treated.
    • Medications recorded were those reported by respondents as used for heart and circulatory conditions. In some cases respondents may have not reported a medication, because they forgot they used the medication in the previous two weeks, because they were not aware the medication was for a heart/circulatory condition, or they did not wish to report they used it. In other cases medications taken for conditions or symptoms associated with a heart/circulatory condition but not for the condition itself may have been reported, when conceptually they were excluded. Also, to the extent that heart/circulatory medications may be used for other conditions for which medications data were not recorded in the survey the data do not represent total use of these medication types.
    • Respondents may have mistakenly reported other medications they were using, as medications for a heart or circulatory condition. All medications reported were coded and data can be refined for use on the basis of medication type.


    Comparability with 1995

    Both the 2001 and 1995 surveys provide estimates of the prevalence of heart/circulatory conditions, and information about medication use for these conditions in the previous two weeks. However results from the two surveys are not considered directly comparable. This is due to the differences in the methodology for identifying the conditions, the conceptual differences noted above in the cases of heart and circulatory conditions identified, and the different methodologies for identifying medication use. In addition, the adoption of a new classification system in the 2001 survey has resulted in some loss of comparability at the more detailed levels, and some aggregation of conditions may be necessary to obtain more comparable condition groups. For further information see Chapter 7: Data Quality and interpretation of results.

    The comparability issues outlined above for NHS(G) also apply to non-remote NHS(I). Data are not available for remote areas in the 1995 NHS so time series comparisons are only possible for non-remote areas. For other general comparability issues between 1995 NHS and the 2001 NHS(I) refer to Chapter 7.

    DIABETES

    Definition

    This topic refers primarily to those ever told by a doctor or nurse they have diabetes mellitus or high sugar levels in their blood or urine, and who consider they currently have this condition. Although diabetes insipidus is included in some items within this topic, most items relate to diabetes mellitus and/or high sugar levels only.

    The topic uses a hierarchy of conditions in cases where several types of diabetes mellitus were reported by a respondent or where high sugar levels were reported in association with diabetes. All types reported were recorded for the item about whether ever told by a doctor or nurse, but all other items refer only to the type appearing first on the list below:

    Diabetes; Type 1
    Diabetes; Type 2
    Diabetes; Gestational
    Diabetes; Type unknown
    High sugar levels


    Methodology

    Respondents were asked if they had ever been told by a doctor or nurse that they had diabetes and/or high sugar levels in blood or urine, the age at which they were first diagnosed, and the type of diabetes they were told they had. Persons reporting only diabetes insipidus were sequenced out at this point. Those remaining were asked whether the diabetes or high sugar level was still current. Where the respondent had reported they currently had Type 1 or Type 2 diabetes those conditions were assumed to be of 6 months or more duration; if the respondent reported they currently had diabetes but didn't know the type, or currently had high sugar levels they were asked if their condition had or was expected to last for 6 months or more. Type of diabetes was not collected in sparse NHS(I), and diabetes reported as current was assumed to be long term.

    For the purposes of sequencing respondents through the questionnaire, gestational diabetes was treated as a long-term condition. However, for purposes of data output, gestational diabetes is assumed to be of less than 6 months duration, and therefore is excluded from long-term conditions data available from the survey.

    Additional information outlined below was obtained only for those people reporting conditions determined or assumed to be both current and long-term (but including gestational diabetes).

    Information was then obtained about whether the respondent had daily insulin injections and the age they started having daily injections, and about the use of pharmaceutical medications in the last two weeks. Respondents were encouraged to gather up and refer to their medication packets, bottles, etc when answering questions about medications used for diabetes. The brand or generic name of the medications reported by respondents were recorded by interviewers; these were office coded during processing - see Chapter 2: Survey Design and Operation. Provision was made to record the names of up to three medications for each condition. If more than three medications were reported, only three which the respondent considered were the main medication they used for that condition were recorded. Use of vitamins/minerals and natural/herbal medications were identified through questions about other recent actions; see below. In the sparse NHS(I) details on whether the respondent had daily insulin injections or sugar needles was collected but the age started injections was not obtained. Also, sparse NHS(I) respondents were only asked whether they took tablets for their diabetes or sugar problems, specific information regarding type of medication was not collected.

    Only those medications specifically used for diabetes or high sugar levels were conceptually included. Other medications, used for example to treat symptoms or side effects of treatment were excluded where the purpose for use was identified.

    Respondents who reported they had current and long-term diabetes or high sugar levels were also asked about changes to diet, recent actions taken to manage their condition, and whether in the last 12 months their condition had interfered with their work, study and/or other day to day activities. Further information was obtained about whether these people had a diabetes-related sight problem, the type of sight problem, and the time since they had last consulted an eye specialist or optometrist. See Q500 to Q521, and Q522 to Q541 in 2001 NHS(G) Adult form.

    Respondents sequenced around these questions because they reported they had never been told by a doctor or nurse that they had diabetes or high sugar levels may have reported these conditions in response to later general questions about long-term medical conditions. These cases are included and contribute to estimates of the prevalence of diabetes mellitus and high blood sugar as appropriate, but the information about medication use, recent actions, eye/sight problems, etc was not collected in these cases.


    Population

    Information was obtained for all persons.


    Data items
    • Whether ever told has diabetes and/or high sugar level
    • Age first told had diabetes/high sugar level
    • Condition status; separately for each of; Diabetes - type 1; Diabetes - type 2; Diabetes - gestational; Diabetes - type unknown; High sugar level
    • Diabetes/high sugar level status
    • Type(s) of long-term diabetes/high sugar level
    • Diabetes/high sugar level history
    • Whether having daily insulin injections
    • Age started daily insulin injections
    • Whether used pharmaceutical medications for diabetes/high sugar levels in last two weeks
    • Number of pharmaceutical medications used for diabetes/high sugar levels
    • Type(s) of pharmaceutical medications used for diabetes/high sugar levels
    • Whether changes made to diet due to diabetes/high sugar levels
    • Type of action(s) taken to manage diabetes/high sugar levels in last 2 weeks
    • Whether diabetes/high sugar levels interfered with activities in last 12 months
    • Type(s) of activities interfered with
    • Whether has diabetes/high sugar level related eye/sight problem
    • Type of diabetes/high sugar level related eye/sight problem
    • Period since last consulted eye specialist or optometrist.
    Output categories for the 2001 NHS(G) and 2001 NHS(I) are available from the ABS web site, through links provided in the Health and Indigenous theme pages to the respective output data items lists. The Indigenous output data items list indicates whether each item is available for non-remote only or both non-remote and remote.


    Interpretation

    Points to be considered in interpreting data for this topic include:
    • Those cases of diabetes or high sugar levels reported through the general questions about long-term conditions (rather than the specific questions about diabetes and high sugar levels) have not necessarily been medically diagnosed.
    • Just under 10% of persons who reported they had been medically diagnosed with type 1 or type 2 diabetes reported the condition was no longer current. Although these conditions can be managed with medications and lifestyle changes, they cannot currently be cured. These cases then have been misreported, but are a group of particular interest since the fact that they report no longer having the condition suggests they are not taking action to effectively manage their condition.
    • Although persons may have reported gestational diabetes as a current and long-term condition, it has been omitted from counts of long-term conditions available from this survey. Separate details of gestational diabetes are available.
    • Because this is a household based survey, those people with diabetes but who are residing in hospitals, nursing or convalescent homes or similar accommodation are outside the scope of this survey; as a result the survey will under - represent those with more severe complications of the condition.
    • Medications recorded were those reported by respondents as used for diabetes or high sugar levels. In some cases respondents may have not reported a medication, because they forgot they used the medication in the previous two weeks, because they were not aware the medication was for diabetes or high sugar levels, or they did not wish to report they used it. In other cases medications taken for conditions or symptoms associated with diabetes but not for the condition itself may have been reported, when conceptually they were excluded. Also, to the extent that medications for diabetes/high sugar levels may be used for other conditions for which medications data were not recorded in the survey the data do not represent total use of these medication types.


    Comparability with 1995

    Although both the 2001 and 1995 surveys provide estimates of the prevalence of diabetes and high sugar levels and have collected some apparently similar data about insulin and other medication use, lifestyle changes, etc, the methodologies used and the populations covered differ between surveys. As a result, the only items common to both surveys which are considered comparable are:
    • Whether ever told has diabetes and/or high sugar level;
    • Age first told had diabetes/high sugar level;
    • Whether currently has diabetes/high sugar levels.

    Some other items, such as those relating to daily insulin injections are similar, except that the scope of the population differs; in 1995 it was those 'ever told' they have diabetes, whereas in 2001 it is those 'ever told, who currently have the condition and have reported it is a long-term condition'. This difference may have minimal impact on the data in practice, but users of the data should be mindful of it when making comparisons.

    Also in making comparisons users should be aware of the different concepts which may underly the particular data they are using - reported or derived, current or ever told, current or long-term, etc. The different concepts effect the overall estimates of prevalence as shown below, and hence direct comparability between 1995 and 2001 data.

    Note: the estimates in this table exclude gestational diabetes, and high sugar levels. In some published estimates these may be included.

    TABLE 3.5: Diabetes comparability - 1995 and 2001

    Concept
    1995
    2001

    '000
    '000
    Ever told (by a doctor or nurse) have diabetes
    403.7
    623.4
    Diabetes reported as a current condition
    352.5
    555.8
    Diabetes derived as a current condition (a)
    355.9
    n/a
    Diabetes reported as current & long-term condition (b)
    352.5
    554.2
    Ever told has diabetes + diabetes reported as reason for action
    407.9
    n/a

    (a) Derived from ever told, type of diabetes and other information recorded. Data using this derivation were not compiled from the 2001 survey.
    (b) Except cases reported as a reason for action only, all diabetes reported as current in the 1995 survey were assumed to be long-term.


    In the 1995 NHS only one type of diabetes 'ever told' was recorded; in 2001 NHS(G) multiple types could be recorded, but only one type was used for current conditions and subsequent questions. As a result comparisons of type of diabetes 'ever told' can be made, but need to be interpreted with care.

    The comparability issues outlined above for NHS(G) also apply to non-remote NHS(I). Data are not available for remote areas in the 1995 NHS so time series comparisons are only possible for non-remote areas. For other general comparability issues between 1995 NHS and the 2001 NHS(I) refer to Chapter 7.

    RECENT INJURIES

    Definition

    This topic refers to selected events occurring in the 4 weeks prior to interview which resulted in injury, and which in turn resulted in medical consultation or treatment, or a reduction in usual activities. The types of events included were:
    • accidents (e.g. a fall, vehicle accident, hitting or being hit by something)
    • harmful incidents (e.g. bites and stings, attack by another person, near drowning)
    • exposures to harmful factors (e.g. poisoning (other than food poisoning), electric shock, loud sounds)
    • other events resulting in injuries such as cuts, scalds, dislocations, sprains, fractures, etc.

    The topic aimed to cover all injuries, from minor scrapes and cuts through to serious injuries such as broken bones and burns, and included birth injuries if these occurred in the previous 4 weeks. Detailed information was collected about those events resulting in injury for which some action was taken. Food poisoning and minor insect bites were not regarded as an injury for the purposes of this survey.

    The data items included in the NHS module on recent injuries are based on the National Minimum Data Set for Injury Surveillance in the National Health Data Dictionary. They include items describing the event, the type of injury and its bodily location, the place of occurrence and the activity when injured.


    Methodology

    Respondents were asked (with the aid of prompt cards) whether any of the events listed above had happened to them in the previous 4 weeks and if so, whether those events had resulted in the respondent taking one or more of the following actions:
    • consulting a health professional
    • seeking medical advice
    • receiving medical treatment
    • reducing usual activities, or
    • treating the injury themselves, such as using a bandage, applying an ice-pack, taking medication, bed rest, etc.

    For sparse NHS(I), actions collected were:
    • go to the community clinic or hospital
    • do anything for the injury, like bandage it or stay in bed
    • anything else.

    For those who reported an event for which one or more of those actions was taken, information was collected to establish the number and types of event(s) which had occurred in that period. Further information was then collected about each of the three most recent events in that 4 week period. This information covered details of the event (activity at the time of the injury, and location of event) and consequences of the event (type and bodily location of injury, medical treatment and days of reduced activity resulting from the injury). Prompt cards were used to assist respondents in reporting type of injury, activity at time of event, location of event, and medical consultation arising from the event. These prompt cards were not used in sparse NHS(I).

    Respondents reporting an injury while working for an income were asked if this was in the same occupation as previously reported in the interview; that is, occupation in the main job the respondent had at the time of the survey. For those not in the labour force, not currently employed, or who have changed occupation since their injury, details of the occupation at the time of the injury were not recorded.

    A small number of cases were recorded in the survey where after the initial screening questions, it was found that no injury had resulted from the reported event. In these cases no further information about the event or consequences of the event were recorded. These are included in counts of events, but not in counts of injuries or injury events; see diagram later in this section. In the sparse NHS(I), the initial screening question required an injury to have resulted in order to record an event.

    See Q600 to Q675 in 2001 NHS(G) Adult form.


    Population

    Information was collected for all persons in scope of the survey.


    Data items

    Items available for reported events:
    • whether had event resulting in defined action(s) being taken
    • type of event
    • number of events in the 4 weeks prior to interview.

    Items available for reported injury events:
    Separately for each of most recent/second most recent/ and third most recent event which resulted in injury -
    • type of injury event


      vehicle accident

      low fall (1 metre or less)

      high fall (more than 1 metre)

      hitting or being hit by something

      attack by another person

      near drowning

      exposure to fire

      exposure to chemicals

      bite or sting

      other event requiring action
    • type(s) of injury

      fracturesinternal injury
      dislocations, sprains, strains, torn muscles/ligaments
      open woundsbruising
      burns and scaldsconcussion
      chokingpoisoning
      other
    • part(s) of body injured

      eyeshead (excl. eyes)
      neck (excl. spine)shoulder (incl. collar bone)
      arms (incl. wrists)hands/fingers
      back/spinehip
      trunk (incl. chest, internal organs, groin and buttocks)
      legs/feet whole body
    • whether injury received while working (for income or as volunteer)
    • occupation at time of injury (some events only)
    • activity at time of event

      sports leisure
      resting, sleeping, eating or other personal activities
      being nursed or cared forattending school/college/university
      domestic activitiesother
    • Place of occurrence

      inside own/someone else's homeoutside own/someone else's home
      at school/college/universityresidential institution
      health care facility sports facility/ park/ athletics field
      street/highwaycommercial place
      industrial placefarm
      other
    • type of hospital attendance
    • type of medical professional consulted
    • whether had days away from work or school/study resulting from injury
    • whether cut down on usual activities as a result of injuries.
    Output categories for the 2001 NHS(G) and 2001 NHS(I) are available from the ABS web site, through links provided in the Health and Indigenous theme pages to the respective output data items lists. The Indigenous output data items list indicates whether each item is available for non-remote only or both non-remote and remote.


    Interpretation

    Points to be considered in interpreting data for this topic include:
      • As respondents may report more than one event, and each event can result in more than one injury, care should be taken to ensure that the data used are appropriate to the purpose for which they are intended; in particular to ensure that data relate to events, injury events or injuries as required, and that the units used (e.g. events or persons) are appropriate. The diagram below illustrates the relationship between the various concepts.

      DIAGRAM 3.2
      Diagram 3.2


      • the identification of events and injury events was entirely at the discretion of respondents and reflected their perceptions of the elements of intent, neglect, etc. which may have been factors in the occurrence and their willingness to identify such occurrences. For example, although inter-personal violence was conceptually within the scope of the topic, it is expected such occurrences will be under-reported in this survey
      • similarly, although all events in the previous 4 weeks resulting in injury were within scope of the topic, events resulting in minor injuries, and particularly those occurring earlier in the reference period, were less likely to be reported than other events. The degree to which events resulting in minor injuries were reported could also be expected to differ between population groups
      • while the survey identified those injury events which in the respondent's opinion occurred while they were working, the data are not necessarily indicative of injuries which would be considered work related under workers’ compensation provisions.


      Comparability with 1995

      The methodology used to collect data about recent injuries in the 2001 NHS was new, and reflected a change in the basic aims of the injury section, compared with that in the 1995 survey.
      • The 1995 survey provided a point-in-time picture of the level of injury or illness in the population due to accidents, incidents or exposures, by collecting information on injuries and injury-related conditions which were current at the time of the interview, regardless of when the injury event occurred. Injury-related conditions were residual conditions resulting from past events or exposures.
      • In contrast the 2001 NHS provides a picture of injuries occurring in a 4 week period, by collecting information on all events (resulting in an action) experienced in that, whether the injury was current at the time of interview or not.

      Although the two surveys share some apparently similar data items, the differences noted above, which effect the scope and coverage of the data, mean the data are not considered directly comparable for any items.

      The comparability issues outlined above for NHS(G) also apply to non-remote NHS(I). Data are not available for remote areas in the 1995 NHS so time series comparisons are only possible for non-remote areas. For other general comparability issues between 1995 NHS and the 2001 NHS(I) refer to Chapter 7.

      LONG TERM CONDITIONS: TYPE OF CONDITION

      Definition

      Long-term conditions were defined as medical conditions (illness, injury or disability) which were current at the time of the survey and which have lasted at least six months, or which the respondent expects to last for six months or more, including:
      • long-term conditions experienced from which only infrequent attacks may occur,
      • long-term conditions which may be under control, for example; through the continuing use of medication,
      • conditions which, although present, may not be generally considered ‘illness’ because they are not necessarily debilitating e.g. reduced sight,
      • long-term or permanent impairments or disability.

      In the 2001 NHS long-term conditions are made up of two conceptually different sets of data;
      • the NHPA conditions of asthma, cancer, heart and circulatory conditions and diabetes. As outlined in proceeding sections, these data primarily relate to conditions which have been medically diagnosed, and which are current and either reported to be, or assumed to be, of 6 months or more duration.
      • all other conditions (including conditions related to the other NHPAs of injuries and mental health) which respondents reported as current at the time of the survey, and which the respondents had, or expected to have, for a period of 6 months or more.

      For output from this survey relating to long-term conditions or persons with long-term conditions, data from these two groups are combined.


      Methodology

      Information about the collection of data for the specific NHPA conditions is contained in the previous sections of this publication. Information about the collection of data about all other long-term conditions is provided below.

      Long-term conditions were addressed in two ways:
      • Respondents were asked a series of questions about specific conditions, covering eye and sight problems, ear and hearing problems, and arthritis, rheumatism and gout (in sparse NHS(I) specific questions were not asked about arthritis, rheumatism and gout)
      • Respondents were shown a series of 3 prompt cards (two with conditions listed while the third contained more general descriptions of condition types) and asked whether they had any of the conditions shown or conditions similar to those shown or described.

      In sparse NHS(I), reported NHPA conditions were assumed to be long-term and respondents were not asked if the condition had lasted or was expected to last for 6 months or more.


      Population

      Information was collected in respect of all persons in scope of the survey.


      Data items
        • Whether experienced long-term medical condition
        • Type(s) of long-term condition experienced
        • Number of long-term conditions experienced.
          Output categories for the 2001 NHS(G) and 2001 NHS(I) are available from the ABS web site, through links provided in the Health and Indigenous theme pages to the respective output data items lists. The Indigenous output data items list indicates whether each item is available for non-remote only or both non-remote and remote.


          Interpretation

          Points to be borne in mind in interpreting data from the survey relating to long-term conditions:
          • As noted previously, the data relate to conditions 'as reported' by respondents and hence do not necessarily represent conditions as medically diagnosed, except in the case of those conditions which respondents reported having been advised by a doctor or nurse. However, as the data from the 2001 NHS(G) and non sparse NHS(I) relates to conditions which have lasted or are expected to last for 6 months or more it is considered there is a reasonable likelihood that medical diagnosis would have been made in most cases. However, the degree to which conditions have been medically diagnosed is likely to differ across condition types
          • Even where conditions have been medically diagnosed, respondents may have used different terminology when reporting the condition, such that it has been classified to a different group
          • While the methodology aimed at maximising the identification of long-term conditions, some under-reporting may have occurred, particularly in respect of those conditions which are controlled by treatment (such as epilepsy), recur infrequently or to which respondents have become accustomed and no longer consider an illness
          • It is expected that those conditions which were specifically mentioned in questions, and to a lesser extent those conditions shown on prompt cards, would have been better reported than conditions for which response relied entirely on respondent judgement and opinion as to whether or not to report them. This should also be taken into account when comparing sparse NHS(I) with non-sparse NHS(I) and NHS(G) as they had different conditions specifically mentioned in questions. Data are not available from this survey to enable the magnitude of this effect to be quantified, but it is likely to differ across condition types and for different groups in the population
          • Although long-term/permanent disabilities were within the scope of long-term conditions, data from this survey should not be interpreted as indicating the disabled or handicapped population. In some cases long-term/permanent disabilities are evident from the classification categories e.g. blindness (complete or partial), while for others some degree of impairment/disability could be inferred from the nature of the condition e.g. arthritis, back problems. However, these data should at best be considered as proxy indicators of disability only, and are not directly comparable with data provided by the ABS Survey of Disabled and Aged Persons (1998); and
          • As noted previously, information about long-term conditions is available from the survey classified to three different classifications. The categories in these classifications have been adopted to cover specific conditions of known interest to data users, which can be supported by the observations obtained in the survey. In some cases data at a more detailed level can be made available on request; see Chapter 2: Survey Design and Operation. However, it should be recognised that given the vagaries of condition reporting, the finer the level of detail the less accurate the condition data will become.


          Comparability with 1995

          Data on long-term conditions from the 2001 NHS are broadly comparable with long-term condition data from the 1995 survey. However, direct comparisons should be made with care:
          • The methodologies used for the NHPA conditions generally differed from those used in the 1995 NHS, and some loss of direct comparability could be expected as a result. Although the methodology used for the other long-term conditions was similar in 2001 to that used in 1995 overall, there were some differences (e.g. in the coverage of particular conditions in the survey prompt cards) which have reduced comparability. Some of these are listed below: further discussion is contained in Chapter 7: Data quality and interpretation of results.
          • An ICD9-based output classification is available for use with the 2001 survey to facilitate comparisons with previous NHSs. However, whereas in the 1995 survey reported conditions were classified directly to that output classification, in the 2001 survey conditions were coded to a more extensive list of conditions and then regrouped for output. The methodology used in the 2001 survey enables conditions to be grouped more precisely and accurately (within the confines of the self-reported methodology) with the result that some conditions may not be in the same classification category in 2001 as they would have been in 1995.
          • Changes in community perceptions of illness and disability, together with changes in the identification and treatment (e.g. institutional versus community care) of conditions may have affected the degree to which certain conditions were identified in the survey; and
          • The prevalence of most long-term illness increases with age. In drawing comparisons of prevalence between the surveys, account should be taken of the shift in the age profile of the population during the period between surveys.

          The comparability issues outlined above for NHS(G) also apply to non-remote NHS(I). Data are not available for remote areas in the 1995 NHS so time series comparisons are only possible for non-remote areas. For other general comparability issues between 1995 NHS and the 2001 NHS(I) refer to Chapter 7.

          LONG TERM CONDITIONS: REPORTED CAUSE

          Definition

          This topic refers to the cause; work related or as a result of an injury (including injury at work) of current long-term conditions, as reported by respondents.


          Methodology

          Respondents who earlier in the survey had reported one or more current long-term conditions were asked whether that/any of the condition(s) was work related , and whether that/any of the condition(s) was the result of an injury. The type of condition was recorded in either case; provision was made to record up to 5 conditions as work related and 5 conditions as due to an injury. The same condition may have been reported and recorded as both work related and due to an injury.

          Respondents who reported one or more conditions as due to an injury were asked, in respect of each condition, whether the injury was received while at work/school, in a motor vehicle accident or during exercise or sport.

          In the sparse NHS(I), information regarding work related long-term conditions was not collected. However, information on long-term injuries was collected.


          Population

          Information was collected in respect of all persons for whom one or more current long-term condition had been reported.


          Data items
            • Whether any long-term condition was work related
            • Type of long-term condition(s) work related
            • Whether any long-term condition was due to an injury
            • Type of long-term condition experienced due to an injury
            • Whether received injury at work/school, in motor vehicle accident, during exercise or sport.
              Output categories for the 2001 NHS(G) and 2001 NHS(I) are available from the ABS web site, through links provided in the Health and Indigenous theme pages to the respective output data items lists. The Indigenous output data items list indicates whether each item is available for non-remote only or both non-remote and remote.


              Interpretation

              Points to be borne in mind in interpreting data from the survey relating to the reported cause of long-term conditions:
              • the data are self-reported, and reflect the respondent's view of causality and responsibility. Conditions identified as work related or due to an injury at work are not necessarily consistent with those which might be deemed to be work related for workers compensation purposes.
              • the questions were asked only in respect of conditions which had previously been reported during the survey interview. To the extent that respondents had failed to previously report a condition the work related or injury cause was not established. Some work-related conditions, or conditions resulting from an injury may not be identified in the survey as a result.
              • the injury component was asked following the work-related question, and although conceptually separate, some respondents may not have reported a condition as due to an injury if they had just reported it as work-related. The extent to which this may have occurred is not known. Where it has occurred, conditions due to injuries will be under-estimated.


              Comparability with 1995

              In the 1995 NHS the questions for this topic were asked in respect of recent and long-term conditions previously reported. Published results were compiled on this basis. However, results can be compiled for long-term conditions only, consistent with the 2001 survey on request.

              In addition to the different scopes of the topic in each survey, data for this topic are not directly comparable between surveys for methodological reasons, as outlined below:
              • in the 1995 NHS respondents were initially asked about previously reported conditions caused by an accident, incident or exposure. Of those reported as due to accident, incident or exposure respondents were asked which were work related i.e. work related conditions was a subset of conditions caused by accident, incident or exposure.
              • in contrast the 2001 survey asked respondents initially about conditions which were work related, then about conditions due to injury (without mention of accident, incident or exposure).

              Work-related conditions were therefore much more narrowly defined in 1995 than 2001, and while the injuries were conceptually the same, the specific reference in 1995 to the accident, incident or exposure coverage of the question could be expected to have elicited a different response to that obtained by the more generic "injury" terminology used in 2001.

              The comparability issues outlined above for NHS(G) also apply to non-remote NHS(I). Data are not available for remote areas in the 1995 NHS so time series comparisons are only possible for non-remote areas. For other general comparability issues between 1995 NHS and the 2001 NHS(I) refer to Chapter 7.

              MENTAL WELL-BEING

              Definition

              Mental health relates to emotions, thoughts and behaviours. A person with good mental health is generally able to handle day-to-day events and obstacles, work towards important goals, and function effectively in society. However, even minor mental health problems may affect everyday activities to the extent that individuals cannot function as they would wish, or are expected to, within their family and community. Consultation with a health professional may lead to the diagnosis of a mental disorder.

              Mental health data was not collected in the 2001 NHS(I) as the mental health measures used for the 2001 NHS(G) were considered to be culturally inappropriate to the Indigenous population (for more information see Chapter 2). Data is therefore not available for the NHS(I) sample and the information below relates only to the 2001 NHS(G) sample.

              In the 2001 NHS(G), information was collected on mental well-being via:
              • the Kessler Psychological Distress Scale - 10 (K10) questionnaire;
              • role limitations;
              • information on type of medication for mental well-being;
              • self-reported long-term mental and behavioural problems; and
              • quality of life measure: the Delighted-Terrible Scale.

              These are outlined below.


              Kessler Psychological Distress Scale - 10

              The Kessler Psychological Distress Scale - 10 (K10) is a scale of non-specific psychological distress. It was developed by Professors Ron Kessler and Dan Mroczek, as a short dimensional measure of non-specific psychological distress in the anxiety-depression spectrum, for use in the US National Health Interview Survey. It was asked of adults aged 18 years and over in the 2001 NHS(G).

              The K10 is a ten item questionnaire, yielding a measure of psychological distress based on questions about negative emotional states experienced in the four weeks prior to interview. It contains low through to high-threshold items. For each item there is a five-level response scale based on the amount of time that a respondent experienced the particular problem. The response options are: none of the time; a little of the time; some of the time; most of the time; all of the time. Each of the items is scored from 1 for none to 5 for all of the time. Scores for the ten items are summed, yielding a minimum possible score of 10 and a maximum possible score of 50, with low scores indicating low levels of psychological distress and high scores indicating high levels of psychological distress.

              In the ABS publication National Health Survey, Summary of Results, 2001 (Catalogue Number 4364.0), K10 results are grouped into four categories:
              • low (scores of 10 - 15, indicating little or no psychological distress);
              • moderate (scores of 16 - 21);
              • high (scores of 22 - 29); and
              • very high (scores of 30 - 50) levels of psychological distress.

              Based on research from other population studies, a very high level of psychological distress, as shown by the K10, may indicate a need for professional help.

              In Australia, national level information on psychological distress using the K10 was first collected in the Survey of Mental Health and Well-being of Adults (SMHWB) conducted by the ABS in 1997. The SMHWB was an initiative of, and funded by, the (then) Commonwealth Department Of Health and Family Services as part of the National Mental Health Strategy. The K10 was included in the 2001 NHS(G) as it proved to be a better predictor of depression and anxiety disorders than the other short, general measures used in the 1997 SMHWB.


              Role limitations due to mental health

              In context of mental well-being, role limitations refer to having accomplished less than desired, or having worked or performed other regular daily activities less carefully than usual, because of emotional problems.

              Adult respondents were asked two questions from the SF12, a standard international instrument that provides a generic measure of health status and addresses limitations due to physical and mental health.

              The two questions on role limitations from the mental health dimension of the SF12 were applied to the four weeks prior to interview.


              Type of medication used for mental well-being

              Information was collected on whether adult respondents had taken any vitamin or mineral supplements, herbal or natural treatments or remedies, or medications for aspects of their mental well-being in the two weeks prior to interview. The types of pharmaceutical medications recorded were:
              • sleeping tablets or capsules;
              • tablets or capsules for anxiety or nerves;
              • tranquillisers;
              • antidepressants;
              • mood stabilisers; and
              • other medications for mental health.

              Information was also collected on the duration and frequency of use for up to three medication types. If respondents reported using more than three types of medication for mental well-being, they were asked to nominate three main medications.


              Long-term mental and behavioural problems

              Information on long-term conditions, i.e. conditions that had lasted or were expected to last for six months or more, was collected in the 2001 NHS(G) for people of all ages. Mental health and behavioural problems were identified through the self-reported information on long-term conditions obtained by the survey. However, unlike other NHPAs such as cancer, cardiovascular conditions, diabetes and asthma, respondents in the survey were not specifically asked whether they had been diagnosed with any mental disorders, so the information provided by respondents could be based on self-diagnosis rather than diagnosis by a health professional. Hence, self-reported survey data on long-term mental and behavioural problems are considered to be less reliable than other self-reported long-term condition data.

              Some conditions, such as behavioural or emotional disorders, dependence on drugs or alcohol, feeling anxious or nervous and feeling depressed, were identified on prompt cards, while others were collected by asking respondents to identify any other long-term conditions they had.


              Quality of life measure: the Delighted - Terrible Scale

              The Delighted-Terrible Scale is a quality of life measure that was developed by Frank M. Andrews and Stephen B. Withey. It is a seven point scale that provides a general indicator of satisfaction with life.

              Adult respondents to the 2001 NHS(G) were asked, "How do you feel about your life as a whole, taking into account what has happened in the last year, and what you expect to happen in the future?". Respondents were shown the scale on a printed prompt card and asked by the interviewer, "Please tell me the number that most corresponds to how you feel". The options were: 1 - Delighted; 2 - Pleased; 3 - Mostly satisfied; 4 - Mixed (about equally satisfied and dissatisfied); 5 - Mostly dissatisfied; 6 - Unhappy; 7 - Terrible.


              Population

              For long-term mental and behavioural problems, information was collected for all persons in scope of the survey. Information on persons under 18 years of age was provided by a proxy (see Chapter 2 - Data collection). Other mental health information was collected for persons in scope of the survey and aged 18 years and over.


              Data items
              • Kessler score
              • whether accomplished less in last 4 weeks due to emotional problems
              • whether took less care with work/other activities in last 4 weeks due to emotional problems
              • type of medication used for mental well-being
              • number of medication types used for mental well-being
              • medications used for mental well-being - duration of use
              • medications used for mental well-being - frequency of use
              • whether experienced long-term mental health problem
              • type(s) of long-term problem experienced
              • number of long-term problems experienced
              • quality of life measure

              Output categories for the 2001 NHS(G) are available from the ABS web site, through a link provided in the Health theme pages to the output data items list.


              Comparability with 1995
              • The Delighted-Terrible Scale quality of life measure was included in the 2001 NHS(G) but not in the 1995 NHS.
              • The K10 was included in the 2001 NHS(G) but not in the 1995 NHS.
              • The 2001 NHS(G) included the two questions from the role limitations due to emotional problems dimension of the SF12. These two questions were also included in the 1995 NHS, but using different methodology and wording.
                In the 2001 NHS(G) these two questions were administered by personal interview, directly following the K10 questions. They took the form: "During the past 4 weeks, have you accomplished less than you would like as a result of any emotional problems, such as feeling depressed or anxious?" and "During the past 4 weeks, did you not do work or other regular daily activities as carefully as usual as a result of any emotional problems, such as feeling depressed or anxious?", with two possible responses: "Yes" or "No".

                In the 1995 NHS these two questions were asked in context of the SF36. Prior to administration of the main NHS questionnaire by personal interview, the General Health and Well-being Form (SF 36) was given to adults (aged 18 years and over), in selected households, for self-completion. Instructions to respondents on how to complete the form were printed on it and a brief demonstration of how to correctly fill out the Optical Mark Reader readable boxes was also given. The two questions constituted parts b and c of a three part question and took the form:
                "During the past four weeks, have you had any of the following problems with your work or other regular activities as a result of any emotional problems (such as feeling depressed or anxious)?
                a. Cut down the amount of time you spent on work or other activities
                b. Accomplished less than you would like
                c. Didn't do work or other activities as carefully as usual",
                with two possible responses to each part: Yes or No.

              • Data on long-term mental health problems from the 2001 NHS(G) are broadly comparable with data from the 1995 survey. However, direct comparisons should be made with care. Although the methodology used for long-term mental and behavioural problems was similar in 2001 and 1995 overall, there were some differences (e.g. in the coverage of particular conditions in the survey prompt cards) which reduce comparability. There were also some classification differences between surveys. Further discussion is contained in Chapter 7: Data quality and interpretation of results.

              Changes in community perceptions of illness and disability and changes in the identification and treatment (e.g. institutional versus community care) of conditions may have affected the degree to which certain conditions were identified in the survey.
              • Type of medication used for mental health was a new module designed specifically for the 2001 NHS(G). It is the first time that such data are available nationally.

              SELF ASSESSED HEALTH STATUS

              Definition

              This topic covers two separate but related indicators; the respondent’s perception of their current general health status, and how they consider their overall health to have changed in the previous 12 months.


              Methodology

              Respondents were asked directly how they rated their health in general against a 5 point scale; excellent, very good, good, fair and poor. Following this, respondents were asked how they rated their health now compared to one year ago; a 5 point scale was used covering ratings from much better than one year ago, to much worse. Both questions are from the Short Form 36 (SF36) 1. See Q202 and Q203 in 2001 NHS(G) Adult form.

              Both questions were asked, in association with a general question on how respondents feel about their life (see Mental Wellbeing), before any other illness-related questions to avoid the possible influence of those questions on the respondent’s perception of his/her health. In sparse NHS(I) the questions regarding health ratings were asked, however the general question on how respondents feel about their life was not asked.


              Population

              Information was obtained for all persons aged 15 years and over.


              Data items
              • Self-assessed health status
              • Health transition

              Output categories for the 2001 NHS(G) and 2001 NHS(I) are available from the ABS web site, through links provided in the Health and Indigenous theme pages to the respective output data items lists. The Indigenous output data items list indicates whether each item is available for non-remote only or both non-remote and remote.


              Interpretation

              Points to be considered in interpreting these data items include:
              • these data items are subjective in nature. Perceptions may be influenced by any number of factors, which may be unrelated to health or which may reflect momentary or short-term, rather than usual, feelings or circumstances. Responses may have been influenced by factors involved in the interview itself such as the presence of another family member.
              • analysis of similar data from the previous NHSs showed some correlation between self-assessed health status and health status as indicated by more objective measures such as recent and/or long-term illness, self-assessed health status should not be used as an alternative to those measures without analysis of correlations in the particular use of the item proposed.
              • information recorded for persons aged 15 to 17 was as reported by an adult within the household, usually a parent. Data for this age group therefore is not conceptually "self-assessed' health as for other age groups, and responses may have been different if children had responded for themselves.
              • a relationship was expected in responses to these items such that those in better health now would report either no change or a positive change in health over the previous year, and vice versa. While this pattern was observed in most cases, other respondents provided apparently contradictory responses, suggesting perhaps that they were considering different aspects of their health when answering the two questions.


              Comparability with 1995

              Self-assessed health status is considered directly comparable between the 2001 and 1995 surveys. Although the health transition item is available from the 1995 NHS for adults, it was collected via the self-completion SF36 questionnaire. The different methodology used to collect the item should be considered in comparing data for this item between surveys.

              The comparability issues outlined above for NHS(G) also apply to non-remote NHS(I). Data are not available for remote areas in the 1995 NHS so time series comparisons are only possible for non-remote areas. For other general comparability issues between 1995 NHS and the 2001 NHS(I) refer to Chapter 7.



              Chapter 1 - Introduction

              Chapter 2 - Survey Design and Operation

              Chapter 3 - Health Status Indicators

              Chapter 4 - Health Related Actions

              Chapter 5 - Health Risk Factors

              Chapter 6 - Population Characteristics

              Chapter 7 - Data Quality and Interpretation of results

              Chapter 8 - Data Output and Dissemination
              Appendix 1 - Glossary of Terms Used

              Appendix 2 - Sample Counts and Weighted Estimates

              Appendix 3 - Classification of Long-term Medical Conditions: Based on ICD-10

              Appendix 4 - Classification of Long-term Medical Conditions: Based on ICD-9

              Appendix 5 - Classification of Long-term Medical Conditions: ICPC Based

              Appendix 6 - Classification of Type of Medication

              Appendix 7 - Classification of Country of Birth

              Appendix 8 - Classification of Language Spoken at Home
              Appendix 9 - Classification of Occupation

              Appendix 10 - Classification of Industry of Employment

              Appendix 11 - Classification of Types of Alcoholic Drinks

              Appendix 12 - Standard Errors

              Appendix 13 - Content of the 2001 National Health Survey (Indigenous)

              Appendix 14 - List of Abbreviations




              Previous PageNext Page