OVERVIEW OF THE CONCEPTUAL FRAMEWORK
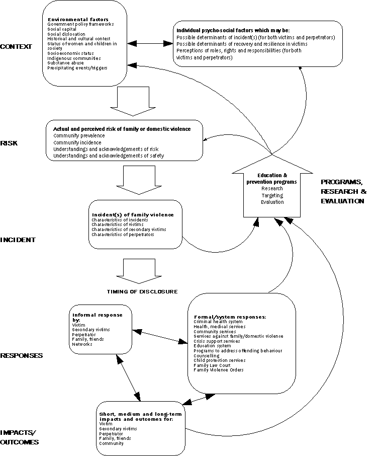
The Conceptual Framework for Family and Domestic Violence is summarised in Diagram 1 on page 13. It illustrates relationships between the key concepts and processes that exist between the elements and delineates these elements as: Context, Risk, Incident, Responses, Impacts and Outcomes, and Programs, Research and Evaluation.
The diagram does not represent the flows of individuals or linear interactions with the system, as these can occur in many different orders or combinations depending on the individual or situation. Rather, the arrows that join the various elements of enquiry when examining FDV represent the links or influences that can exist between each element and many different relationships can occur between these concepts. For example, the arrow between Context and Risk indicates that the contextual factors for an individual - whether these be environmental or psychosocial - can impact on the level of perceived or actual risk or likelihood of a person being an FDV victim or offender. As a further example, a victim's response to FDV, whether through formal or informal channels, can moderate the extent or magnitude of the impacts or outcomes for them; or the impacts and outcomes may equally affect whether a victim ultimately chooses to seek services.
All areas of the Conceptual Framework can be informed by qualitative information but some areas are more easily articulated through quantitative information. The data needs identified mostly cover areas that can be measured quantitatively and are comprehensive but not exhaustive.
Diagram 1: A Conceptual Framework for Family and Domestic Violence
